微信群永久二维码生成系统源码

微信群永久二维码生成系统源码-瀚洪创业网
微信群永久二维码生成系统源码
此内容为免费阅读,请登录后查看
0
免费阅读
已售 4

简介:

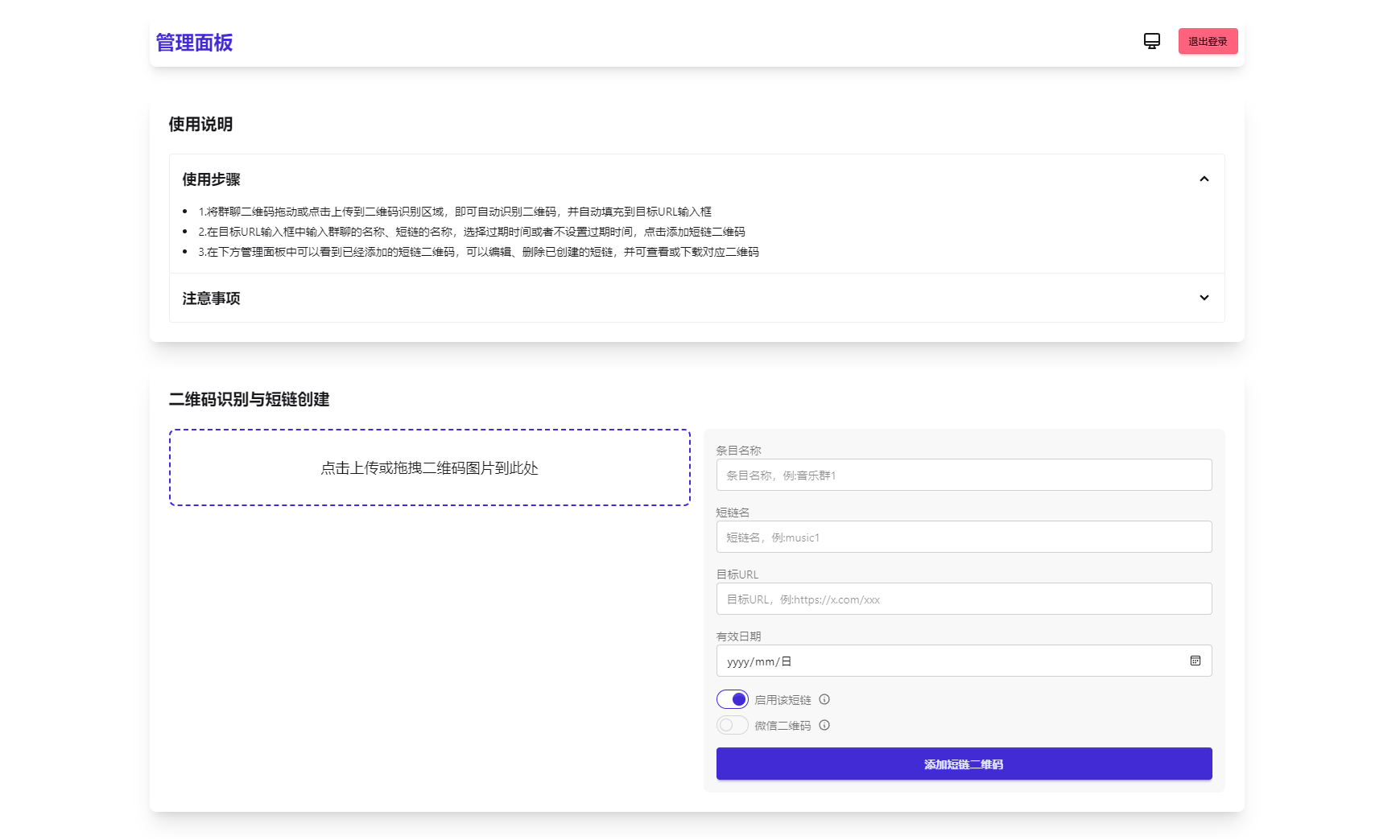
苦于微信群聊二维码频繁变动,开发这个能生成永久二维码的工具,不需要服务器。也可作为 URL 缩短链接服务使用。

功能特性

    1.生成永久短链接,指向微信群二维码

    2.可当短链接生成

    3.无需服务器

    4.自定义二维码样式和 Logo

    5.管理后台可随时更新

    6.密码保护(demo)

图片:

课程下载:

© 版权声明
THE END
喜欢就支持一下吧
点赞5 分享
评论 抢沙发
头像
欢迎您留下宝贵的见解!
提交
头像

昵称

取消
昵称表情代码图片快捷回复

    暂无评论内容